LV040-在线调试
有了J-Link或者ST-Link,我们就可以在线调试代码,这里以我我使用的J-Link为例,简单介绍一下界面,后边的功能就自己摸索吧。
一、连接与配置
最开始肯定是连接好J-Link、电脑和开发板啦,然后就是MDK工程的配置,这个可以看前边J-Link的使用。
二、开始在线调试
1. 启动
我们可以点击工具栏的这个按钮进入调试,或者就是从菜单栏【Debug】→【Start/Stop Debug Session】启动:

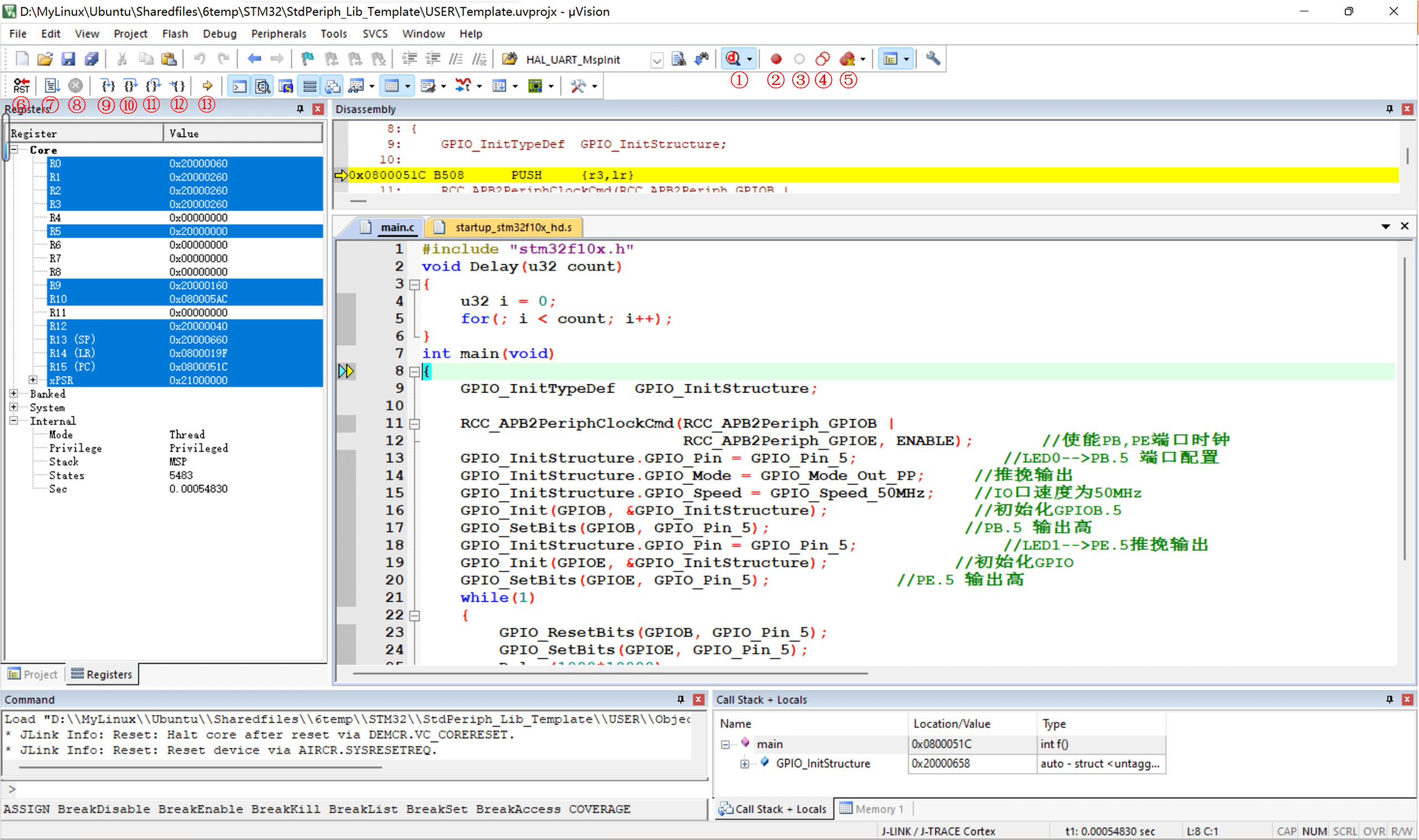
然后我们就可以开始仿真,如果开发板的代码没被更新过,则会先更新代码(重新下载一遍),再仿真。特别注意:开发板(我使用的正点原子的战舰V3)上的 B0 和 B1 都设置到 GND,否则代码下载后不会自动运行的)。启动仿真后界面如下:

① Start/Stop Debug Seesion:开始/停止调试窗口, 用于进入调试窗口,进入后会新增一系列的按钮;
② Insert/Remove Breakpoint: 插入/移除断点, 在进入调试窗口后, 选中想暂停的代码位置,点击按钮就会在该行出现一个实心的小红点, 在调试时就会在该处暂停运行;
③ Enable/Disable Breakpoint: 使能/去能断点,在有断点的代码行, 点击按钮就会取消该断点功能,再次点击恢复该断点功能;
④ Disable All Breakpoints in current Target: 去能当前工程所有断点,保留了断点的位置,方便再次使能调试;
⑤ Kill All Breakpoints in current Target:清除当前工程所有断点, 整个工程不会再有任何断点;
⑥ Reset: 复位, 让程序从任一状态变为初始状态( 跳到Reset Handler) ;
⑦ Run: 运行(快捷键F5) , 让程序正常运行, 遇到断点会暂停在断点所在代码行;
⑧ Stop: 停止, 当程序在运行时,可以点击该按钮停止运行 ;
⑨ Step: 单步调试(快捷键F11) , 每点击一下, 执行一条代码,遇到函数会跳进函数执行;
⑩ Step Over: 逐行调试(快捷键F10) , 每点击一下,执行一行代码,遇到函数不会跳进函数执行;
⑪ Step Out: 跳出调试(快捷键Ctrl + F11), 每点击一下, 跳出当前函数一次,直到跳到最外面的主函数( main函数) ;
⑫ Run to Cursor Line: 跳到光标所在行调试(快捷键Ctrl + F10),点击一下, 运行到用户代码区的光标位置处停止,前提是光标所在位置能够执行;
⑬ Show Next Statement: 显示下一条语句, 当打开了多个文件,不知道程序暂停到何处,点击该按钮可以跳到暂停处;
注意: 每次修改代码后,都要按下Build(快捷键F7), 重新编译修改后的代码, 这样调试的才是修改后的代码 。
2. 断点

我们可以在代码编辑框的左侧区域打断点,当当程序执行到断点处便会停下。